网盘
由于AlistGo支持非常多种类的网盘,下文仅列举常用的几种。其他可以参考AlistGo文档。
如果添加的网盘,需要参考操作方式,请看 常见操作。
添加网盘
WARNING
大部分个人网盘提供商在不够购买会员的情况下,速度较慢。
任何分享网盘多IP登录,使用网盘进行商业服务等行为,以及违法行为,极易封号。请严格遵守有关法律法规和网盘供应商的用户协议。一旦出现封号,被冻结情况后果自负。
1. 阿里网盘
官方完整教程:AlistGo 阿里云盘(强烈建议阅读教程红色提醒部分,了解账户容易被封的行为。)
平台快速绑定方式如下:
1.0. 准备工作
以下步骤,如果已经具备了,可以跳过。
1.1. 获取阿里云盘授权码
- 打开AlistGo token获取页面
- 如果希望通过用户密码登录,点击前往登录。

按页面提醒,输入用户名和密码。登录后跳转如下图授权页面,点击允许。 
跳转回到AlistGo授权页面,获取授权码refresh_token,复制粘贴到记事本中备用。 
- 也可以利用阿里云盘移动客户端获取授权码,点击扫描二维码,使用阿里云盘app扫码登录后,在手机授权页面点击
允许。完成后在浏览器的页面点击已扫码。跳转后获取授权码。
跳转回到AlistGo授权页面,获取授权码refresh_token,复制粘贴到记事本中备用。 
1.2. 添加阿里云网盘
在已经完成AlistGo安装后(安装教程),进入AlistGo管理页面。 
点击左侧存储,点击添加。 
然后按下图图示填写信息。



- 第一次创建经常会出现此错误

解决方式为重启AlistGo,再次进入AlistGo管理页面,点击存储,找到添加的阿里云盘,点击编辑,重新点击保存。如果仍然不行,等待一个较长时间(通常为1小时),重启alistgo后再次编辑并保存。
1.3. 添加成功并浏览文件
当添加成功后,存储管理页面会显示添加的网盘处于work状态。 
2. 百度网盘
官方完整教程:AlistGo 百度网盘,强烈建议阅读教程红色提醒部分,了解账户容易被封的行为。
2.0. 准备工作
以下步骤,如果已经具备了,可以跳过。
2.1. 获取百度网盘授权码
打开AlistGo token获取页面
跳转授权页面,按提示完成百度网盘登录

成功后返回授权页面,复制粘贴刷新令牌
refresh_token到记事本中备用以下信息
2.2. 添加百度网盘
在已经完成AlistGo安装后(安装教程),进入AlistGo管理页面。 
点击左侧存储,点击添加。 
然后按下图图示填写信息。 
填写刷新令牌,其他内容不需要改 
点击最下方添加按钮,添加成功。
2.3. 添加成功并浏览文件
当添加成功后,存储管理页面会显示添加的网盘处于work状态。 
3. 夸克网盘
官方完整教程:AlistGo 夸克网盘,强烈建议阅读教程红色提醒部分,了解账户容易被封的行为。
夸克网盘非会员限速严重,建议使用会员账号。
3.0. 准备工作
夸克网盘必须使用chrome或者以chromium为内核的浏览器,如Edge等。 以下步骤,如果已经具备了,可以跳过。
- 注册夸克网盘
- 安装谷歌浏览器或者使用Edge浏览器(一般系统自带)或者夸克浏览器
3.1. 获取夸克网盘授权码
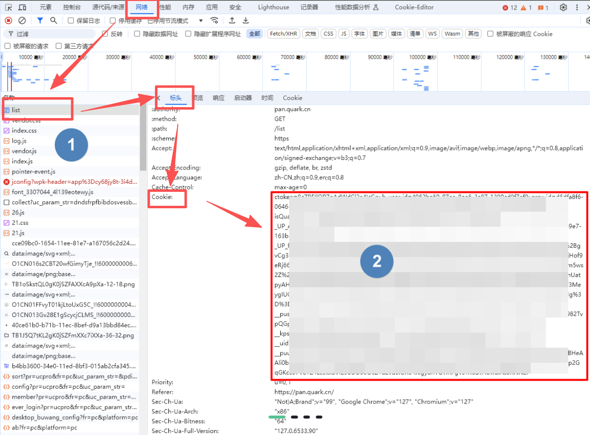
- 在网页端登录夸克网盘,按
F12,选中网络,随意选择左侧请求,找到 Cookie 参数复制并粘贴到记事本中备用。如果没有找到请求,按F5刷新页面,即可抓取请求。
3.2. 添加夸克网盘
在已经完成AlistGo安装后(安装教程),进入AlistGo管理页面。 
点击左侧存储,点击添加。 
然后按下图图示填写信息。 
填写Cookie参数,其他内容不需要改 
点击最下方添加按钮,添加成功。
3.3. 添加成功并浏览文件
当添加成功后,存储管理页面会显示添加的网盘处于work状态。 
常见操作
提示
下文中提到的本地,指的是浏览器所在的本地,如果使用实例中的远程桌面的浏览器,那么本地指的就是实例。
1. 下载网盘文件
在本地可以使用网盘自有的客户端或者网页的情况下,不建议使用AlistGo下载文件。 找到需要下载的文件。

右键点击下载即可下载。

2. 下载文件到实例
如果使用的是实例内的浏览器,下载文件即下载到实例中,默认下载地址是/root/Downloads/。
或者在将本地磁盘也挂载到AlistGo中(参考AlistGo快速开始),通过复制文件到对应目录,即可下载到实例。

选择目录

3. 上传到网盘/实例
将下载到实例的过程反过来,将本地文件复制到网盘目录即可完成上传。
更多操作
AlistGo支撑多种网盘已经用户、角色等高级功能,具体请查看[官网](https://alistgo.com/zh/guide。

WARNING
复杂的分享行为会大大增加账户的被封的可能,建议仅在必要时使用。
